
Dra
Title
SheetDescri
tionDesi
n Date Edit
FANUC Pulse Input Type
Digital Servo Adapter
Connection Manual (Hardware)
A-77226EN
/ 8
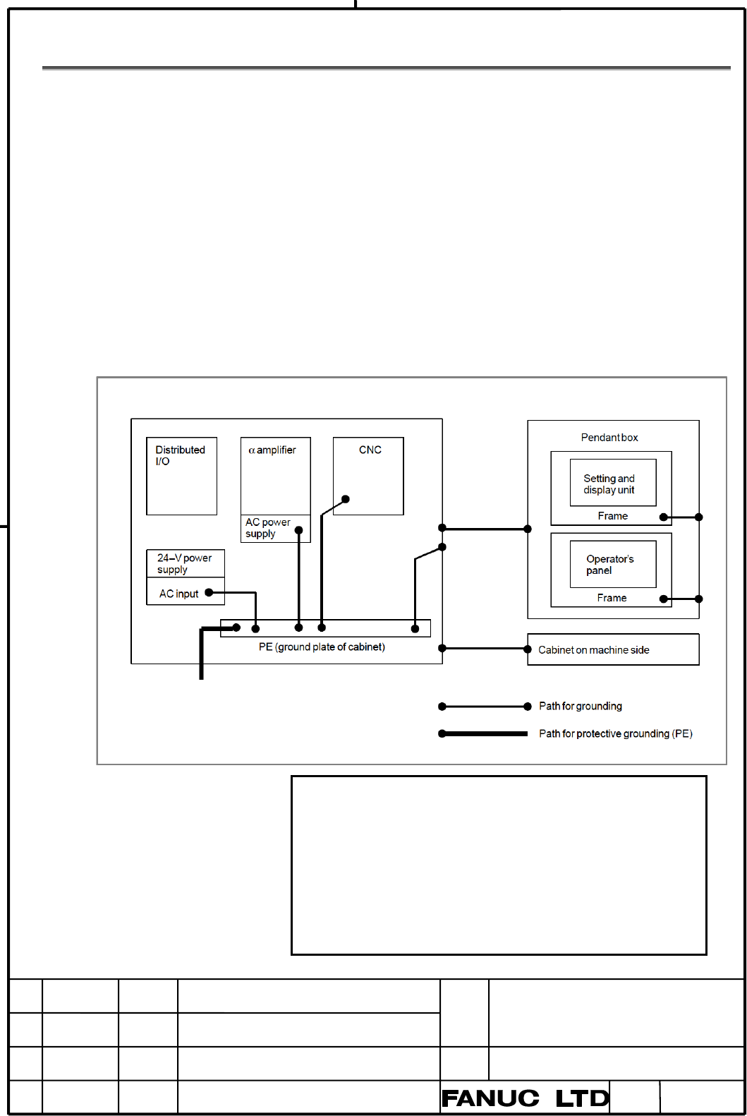
2.4 Ground
The following ground systems are provided for the machine:
(1) Signal grounding
Signal grounding supplies a reference potential (0 V) for
electrical signals.
(2) Grounding for protection
Grounding for protection is performed for safety reasons as well
as to shield against external and internal noise. This type of
grounding includes, for example, the equipment frames, cases
and panels of units, and the shielding on interface cables
connecting the equipment.
(3) Protective grounding (PE)
Protective grounding (PE) is performed to connect protection
grounds provided for equipment or between units to ground
together at one point as a grounding system.
Notes on grounding
1. The ground resistance in protective grounding (PE) must be 100
W or less (type D grounding).
2 The cable used for protective grounding (PE) must be of a
sufficient cross section to allow current to flow safely into
protective ground (PE) if an accident such as a short-circuit
occurs. (Generally, a cross section equal to or greater than that
of the AC power cable is required.)
3 The cable connected to protective ground (PE) must be
incorporated into the AC power wire such that power cannot be
supplied with the ground wire disconnected.